Erweiterte Produktionsdisposition
Produktionsvorschläge erstellen
Aufbau
Unter Hauptmenü/Softfolio Erweiterte Disposition/“Produktionsvorschläge erstellen“ können Sie erweiterte Produktionsvorschläge erstellen. Die Maske ist ähnlich aufgebaut wie die Maske zur Erstellung von Bestellvorschlägen. Hier kann man jedoch zusätzliche Einstellungen treffen.
Zusätzlich zum Standard kann man hier einen Disponenten und eine Dispogruppe wählen. Mit diesen können die Produktionsvorschläge besser voneinander unterschieden werden. Falls im Artikelstamm die Felder Disponent und Dispogruppe gepflegt und hier für die Ermittlung der Vorschläge berücksichtigt werden, erzeugt das Programm für jede Kombination von Disponenten und Dispogruppe ggf. separate Stapel. Wie Sie die Disponenten und Dispogruppen verwalten, finden Sie im letzten Kapitel.
Als Stapelerkennung werden automatisch das Kürzel des Disponenten und das Kürzel der Dispogruppe vorgeschlagen. Dieser Vorschlag für die „Stapelerkennung kann auch manuell überschrieben werden, wenn weiter unten „Stapelkennung überschreiben“ angehakt wird.
Zuzuordnendes Projekt: Bei Auswahl eines Fertigungsprojekts, wird allen Vorschlägen im Stapel das Projekt zugeordnet und beim Erzeugen von Fertigungsaufträgen auch an Unterbaugruppen weitervererbt. Siehe → Zuzuordnendes-Projekt
Wird die Option „Stapelkennung überschreiben“ ausgewählt, kann der Benutzer den Stapelnamen frei wählen (höchstens 10 Zeichen).
Bedarf Zone 2 / Bedarf Zonen 2 und 3 / Bedarf Zonen 2 und 3 und Meldebestand berücksichtigen: Vorgeschlagene Fertigungsmenge auf Basis der Meldebestandeinstellungen. Siehe → Bedarf Zone 2/3

Abbildung 1: Produktionsvorschläge erstellen
Mit „OK“ erscheint ein Hinweis, wie viele Produktionsvorschläge erstellt wurden.
Produktionsvorschläge - zuzuordnendes Projekt
Im Feld „zuzuordnendes Projekt“ kann eine Projektnummer eingetragen werden, die das manuell im Artikel hinterlegte Projekt übersteuert und in jede Position des Produktionsstapels eingetragen wird. Es können hier nur tatsächlich angelegte Projekte ausgewählt werden.
In dem Fall, dass Sie das Feld zuzuordnendes Projekt befüllen, sollten Sie nicht das Feld „Fertigungsprojekt“ befüllen. Die Felder „Fertigungsprojekt“ und „zuzuordnendes Projekt“ können nicht gleichzeitig ausgefüllt sein.

Abbildung 2: Produktionsvorschläge - Zuzuordnendes
Die erstellten Produktionsvorschläge werden dann dem Projekt zugeordnet. Werden diese dann in Fertigungsaufträge übernommen, sind diese automatisch dem Projekt zugeordnet.

Abbildung 3: Produktionsvorschläge bearbeiten - Zugeordnetes Projekt
Produktionsvorschläge - Bedarf Zone 2 und 3
Im Artikelstamm können zusätzliche „Meldebestände“ hinterlegt werden:
„Bedarf Zone 2“ und „Bedarf Zone 3“.
Diese Werte können manuell oder über Individualanpassungen verwaltet werden.
Beim Erstellen von Produktionsvorschlägen können diese berücksichtigt werden. Dabei gibt es mehrere Optionen, Meldebestände zu berücksichtigen.
Meldebestand berücksichtigen:
Bedarf Zone 2 berücksichtigen:
Bedarf Zonen 2 und 3 berücksichtigen:
Bedarf Zonen 2 und 3 und Meldebestand berücksichtigen
Wird die Option Meldebestand berücksichtigen genutzt, können auch temporäre Meldebestandsunterschreitungen zugelassen werden

Abbildung 4: Produktionsvorschläge – Bedarf Zonen berücksichtigen
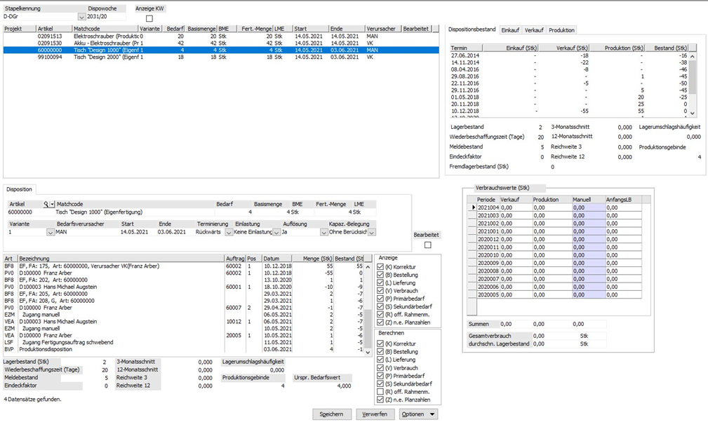
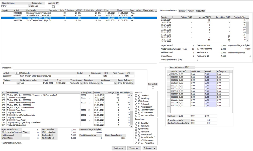
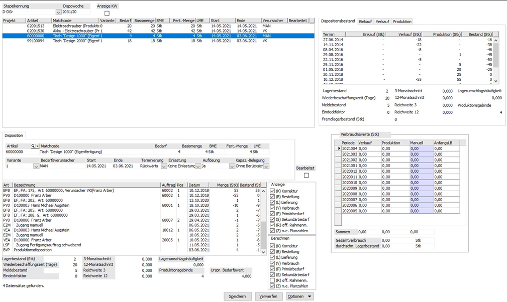
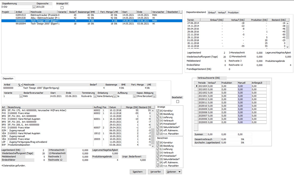
Produktionsvorschläge bearbeiten
Das Fenster zur Bearbeitung der Produktionsvorschläge wurde umfassend erweitert. Hier bekommen Sie alle Informationen und Einstellungen, welche für die Disposition eines Artikels relevant sind.
Im unteren Teil des Fensters wird von dem im Stapel markierten Artikel das erweiterte Dispofenster mit den Journalsätzen eingeblendet. Auch hier kann per rechte Maustaste auf den Journalsatz direkt die Bearbeitung oder die Schnellauskunft geöffnet werden.
Weiter kann man in diesem Teil unter der Tabelle der Journalsätze die Kennzahlen der erweiterten Dispo erkennen. Siehe → Kennzahlen/Kennzeichen/Formeln
Im Teil rechts oben erkennen Sie die gewohnte Dispositionsauskunft zum markierten Artikel
Im Teil rechts untern erkennen Sie die Tabelle der Verbrauchswerte, welche in Manuelle Verbräuche weiter beschrieben wird.

Abbildung 5: Produktionsvorschläge bearbeiten
Die bearbeiteten Produktionsvorschläge können gekennzeichnet werden und man behält so besser den Überblick über die noch offenen oder unbearbeiteten Positionen.
Die Liste der Dispositionsvorschläge kann manuell erweitert werden. Dazu wird im Feld Artikel des Registers
Disposition ein Artikel ausgewählt und damit ein neuer Datensatz angelegt. Nach Ausfüllen der erforderlichen Felder (Menge, usw.) kann der neue Vorschlag über den Button „Speichern“ zum Stapel hinzugefügt werden.
Produktionsvorschläge übernehmen

Abbildung 6: Produktionsvorschläge übernehmen
Die Produktionsvorschläge können wie im Standard übernommen und Fertigungsaufträge erzeugt werden.
Falls im Fenster „Produktionsvorschläge erstellen“ ein Fertigungsprojekt ausgewählt wurde, wird die Projektnummer allen erzeugten Fertigungsaufträgen, auch Unterfertigungsaufträgen zugeordnet.