Zahlungen ausführen
Softfolio e-Banking erweitert den Zahlungsverkehr in Sage 100 um die Möglichkeit, Zahlungsvorschläge direkt über konfipay an die Bank zu senden (e-Payment). Damit entfällt das manuelle Exportieren von Zahlungsdateien und das separate Hochladen im Online-Banking.
👉 Alle Zahlungen können direkt aus Sage 100 heraus ausgeführt werden.
Detaillierte Informationen zum Zahlungsverkehr in der Sage 100 finden Sie in der Sage Online-Hilfe.
Öffnen Sie im Sage 100 Rechnungswesen den Dialog Zahlungsverkehr → Zahlungen bearbeiten
Über die Menüschaltfläche (☰) finden Sie die neue Funktion e-Payment ausführen.
e-Payment ausführen
Startet den Dialog zur Ausführung der Zahlungen.

Zahlungsdatum
Datum, an dem die Zahlungen von der Bank ausgeführt werden sollen.
Disporahmen
Tragen Sie hier die Höhe der zur Verfügung stehenden Geldmittel für den Ausführungsweg ein. Es werden alle für diesen Ausführungsweg berücksichtigten Zahlungsaufträge überprüft. Liegt die Summe aller berücksichtigten Zahlungsaufträge über dem Dispositionsrahmen, werden die Zahlungsaufträge mit den kleinsten Zahlungsbeträgen herangezogen, bis der Dispositionsrahmen erreicht ist. Sollen alle Zahlungsaufträge berücksichtigt werden, tragen Sie in das Feld nichts ein.
Standard-Hausbank
Wenn im einzelnen Zahlungsvorschlag keine Bank angegeben ist, wird die hier hinterlegte Standardbank verwendet.
👉 Mit Klick auf die Schaltfläche Anwenden werden die Zahlungen über konfipay an die Bank übermittelt. Nach erfolgreicher Verarbeitung der Zahlung(en) erscheint eine Bestätigungsmeldung.

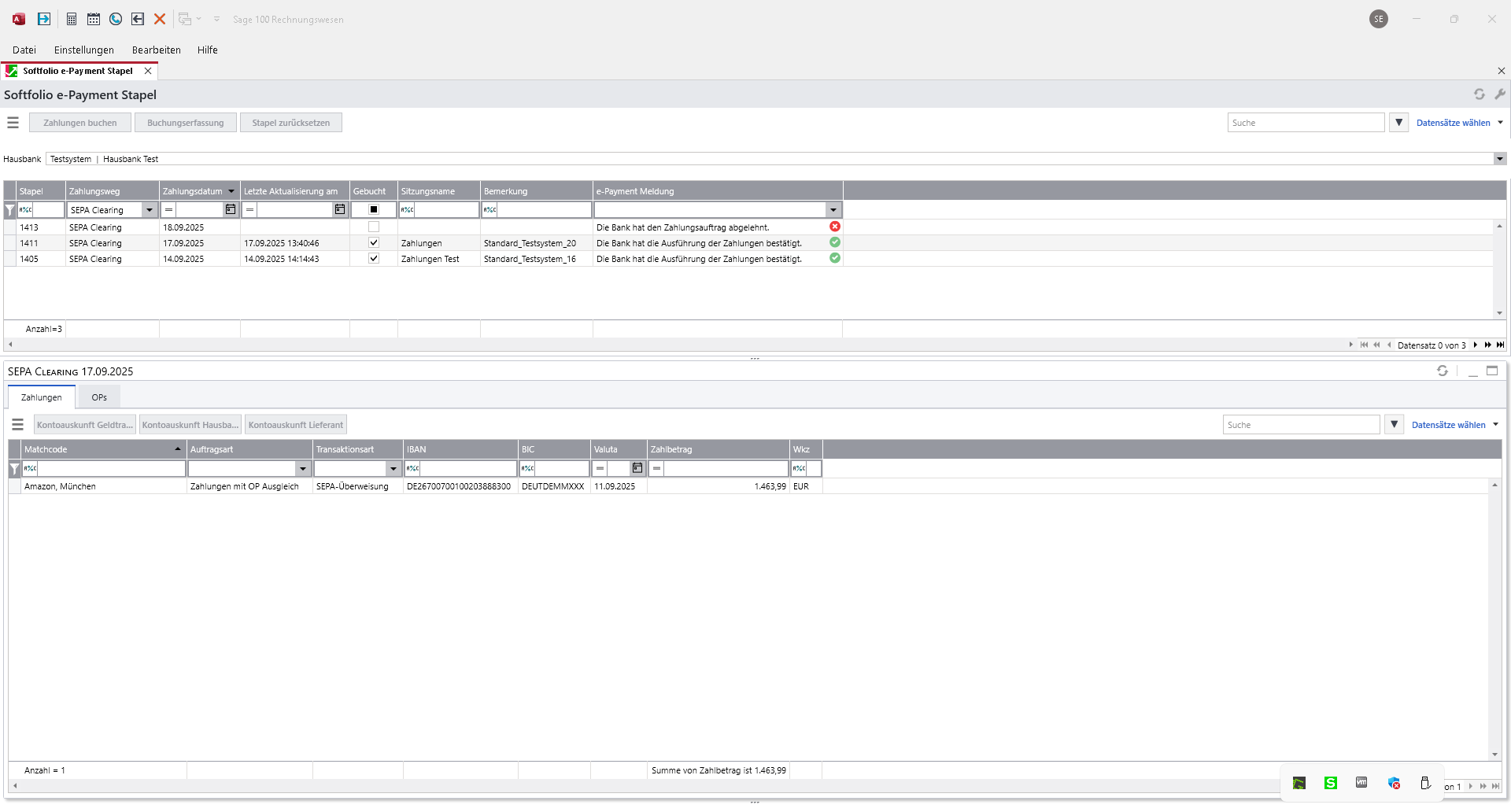
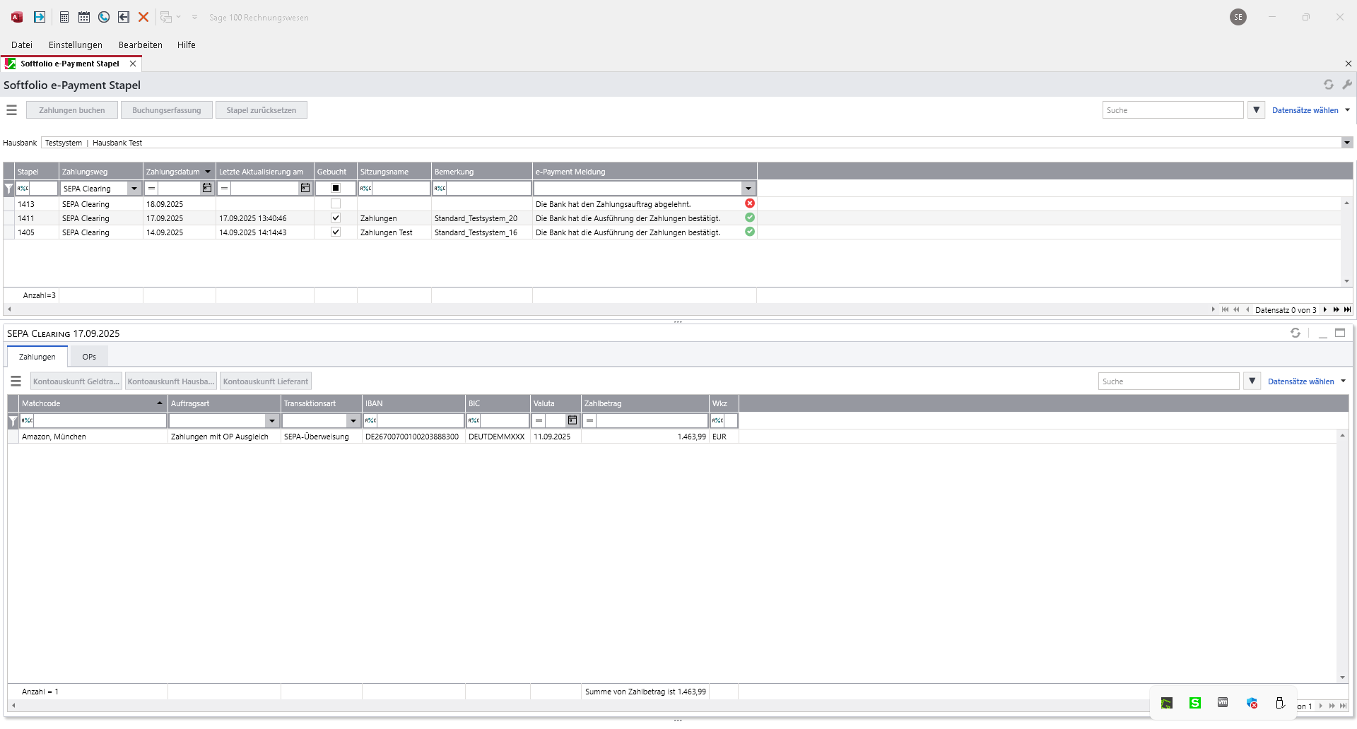
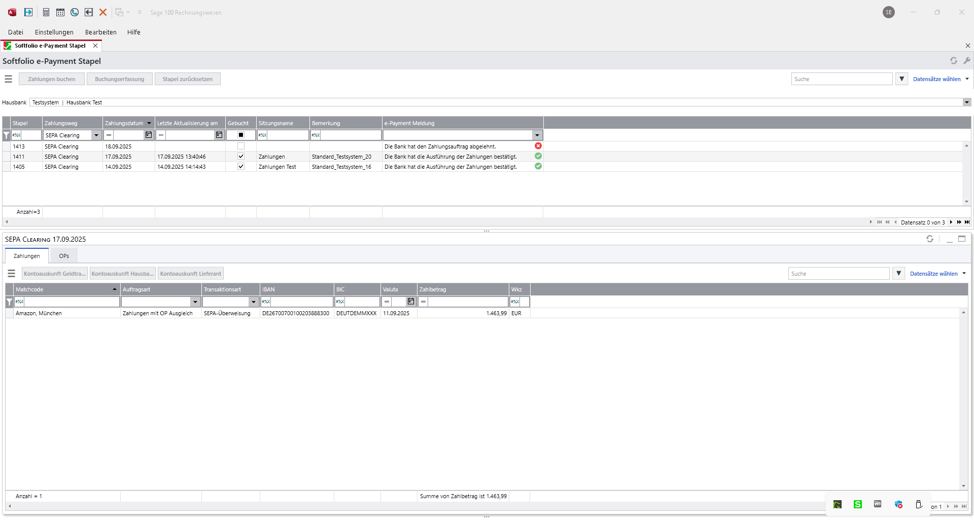
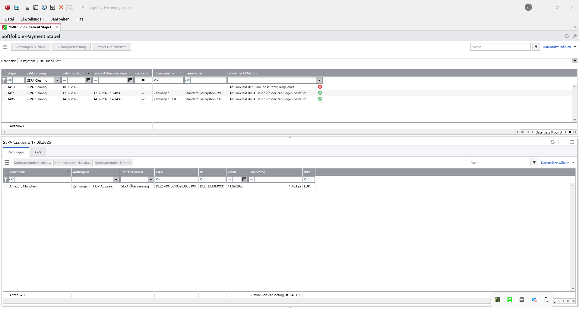
e-Payment Stapel
Öffnen Sie den Dialog Zahlungsverkehr → Softfolio e-Payment Stapel
Wählen Sie im Dropdown-Menü das gewünschte Bankkonto.
Für das gewählte Bankkonto werden Ihnen alle ausgeführten Zahlungsstapel angezeigt:

Sie können die Listen individuell konfigurieren:
Filter setzen
Spalten ein- oder ausblenden
Summenzeile einblenden
Ampelfunktion aktivieren
Datensätze nach einer oder mehreren Spalten sortieren
Eine ausführliche Beschreibung dieser Funktionen finden Sie in der Sage Online-Hilfe
👉 Markieren Sie einen Zahlungsstapel, um im Detailbereich die einzelnen Transaktionen zu sehen.
Funktionen des Zahlungsstapels
Über die oben links platzierte Menüschaltfläche (☰) stehen folgende Aktionen zur Verfügung.
Stapel zurücksetzen
Diese Funktion ist nur aktiv, wenn der gewählte Stapel noch nicht verbucht wurde und der Stapel noch nicht von der Bank verarbeitet bzw. bestätigt wurde.
Setzt den gewählten e-Payment Zahlungsstapel zurück:
Die darin enthaltenen Zahlungen werden wieder in den ursprünglichen Vorschlagsstapel (Zahlungen bearbeiten) zurückgeführt.
Ist der ursprüngliche Vorschlagsstapel nicht mehr vorhanden, öffnet sich automatisch ein Dialog zur Anlage eines neuen Vorschlagsstapels.

Zahlungen buchen
Diese Funktion ist nur aktiv, wenn der selektierte Stapel noch nicht gebucht ist.
Wenn der Status des gewählten Stapels “Die Bank hat die Ausführung der Zahlungsdatei bestätigt”, wird direkt der Dialog Zahlungen ausführen initiiert. Bei einem abweichenden Status erfolgt eine vorgeschaltete Sicherheitsabfrage:

Es öffnet sich der Dialog Zahlungen ausführen.

Sie haben folgende Einstellungsmöglichkeiten:
Zahlungen protokollieren
Wählen Sie hier aus, ob die ausgewählten Zahlungen zusätzlich protokolliert werden sollen. Das Protokoll dient der Nachvollziehbarkeit und kann zu Dokumentationszwecken gespeichert werden.
Buchungsperiode
Geben Sie die Buchungsperiode an, in der die Zahlungen verbucht werden sollen. Dies ist wichtig für eine korrekte Zuordnung in der Finanzbuchhaltung.
Buchungskreis
Legen Sie fest, in welchem Buchungskreis die Zahlungen verarbeitet werden. So wird sichergestellt, dass die Verbuchung im richtigen organisatorischen Bereich erfolgt.
Sitzung
Der Name der Buchungssitzung wird automatisch vorgeschlagen. Sie können diesen Vorgabewert bei Bedarf überschreiben.
Buchungsdatum
Tragen Sie das gewünschte Buchungsdatum ein. Dieses Datum wird als offizielles Verbuchungsdatum für alle Zahlungen übernommen.
Belegnummer
Hier kann eine Belegnummer hinterlegt werden, die in allen Buchungen dieser Sitzung mitgeführt wird. Dies erleichtert später die Zuordnung und Recherche.
Erweiterter Buchungstext
Aktivieren Sie diese Option, wenn der eigentliche Buchungstext noch um OP-Nr. und OP-Zahlbetrag erweitert werden soll.Avise drucken
Avise drucken
Geben Sie an, ob mit der Ausführung auch die Zahlungs- bzw. Lastschriftavise ausgedruckt werden sollen. Die Bedingungen und Texte für den Ausdruck der Avise können Sie in den Grundlagen der Sage 100 Grundlagen voreinstellen.
Begleitzettel drucken
Bestimmen Sie, ob zusätzlich ein Begleitzettel zur Übergabe der Datei an Ihr Kreditinstitut gedruckt werden soll.
Status synchronisieren
Aktualisiert den Verarbeitungsstatus des ausgewählten Zahlungsstapels.
Buchungserfassung
Diese Funktion ist nur aktiv, wenn der selektierte Stapel gebucht wurde.
Öffnet die Buchungssitzung des selektierten Zahlungsstapels.
Funktionen im Detailbereich
Im Detailbereich stehen Ihnen die beiden Register Zahlungen und OPs zur Verfügung.
Register Zahlungen
Über die oben links platzierte Menüschaltfläche (☰) stehen Ihnen verschiedene Auskünfte zur Verfügung.
Register OPs
Über die oben links platzierte Menüschaltfläche (☰) stehen Ihnen verschiedene Auskünfte zum ausgewählten OP zur Verfügung.